Introduction
Nuxt
Flutter
Backend CBS
Laravel Website
Ecom API
WHAM
EU24 WEB
Onboarding
App Flows
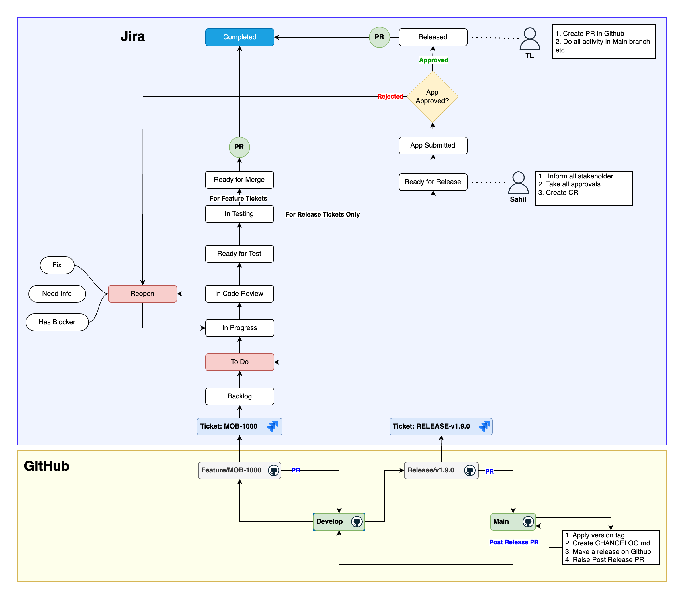
Github And Jira Flow
Github-And-Jira-Flow-v2.drawio
TS App Flow
ts-app-flow.drawio
Automatic Code Generation
Glossary
Table of Contents
Github And Jira Flow
TS App Flow