Introduction
Nuxt
Flutter
Backend CBS
Laravel Website
Ecom API
WHAM
EU24 WEB
Build And Release
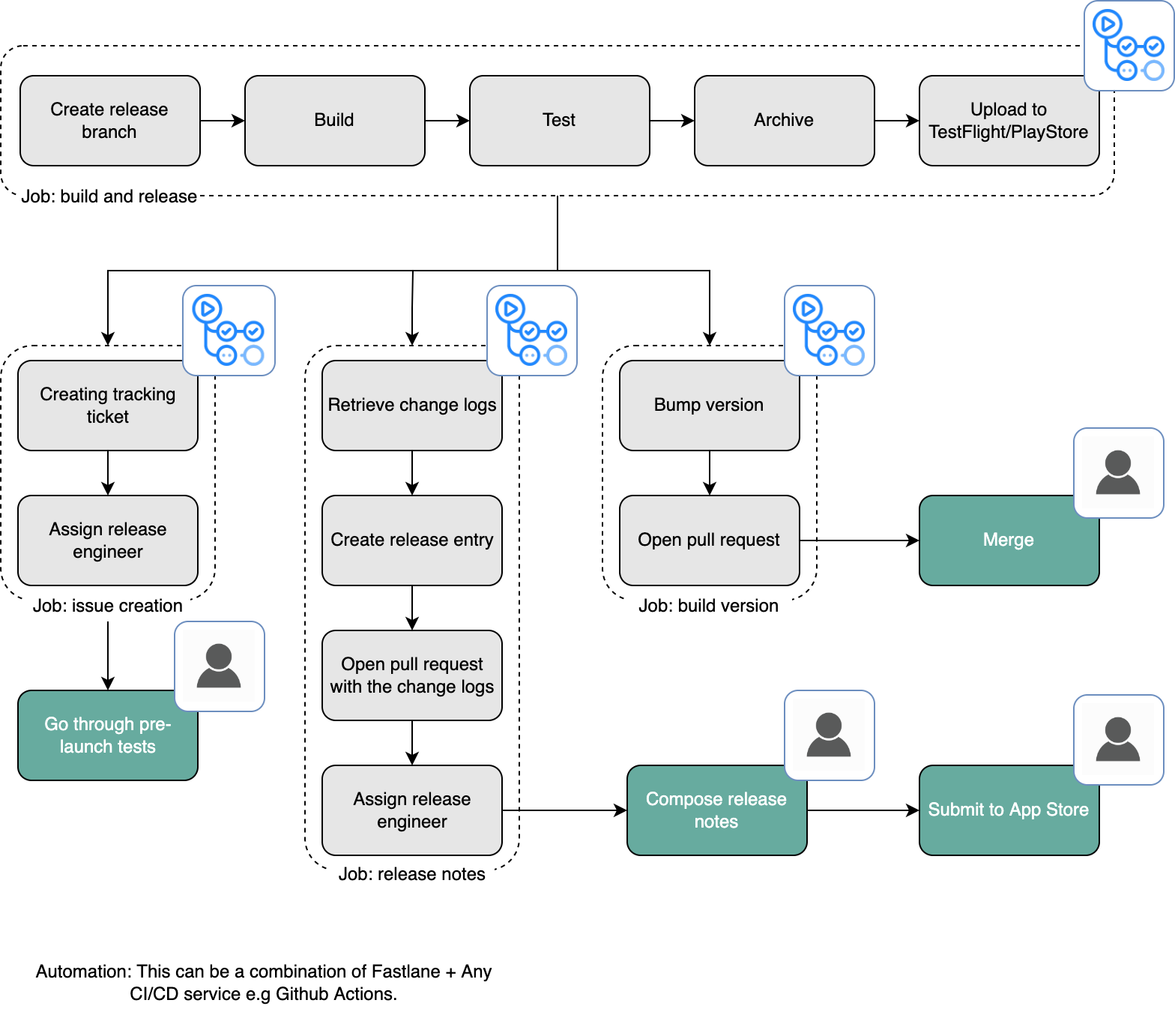
CI / CD Flow
Manual Build Process
Add Testing Device